DBMS 점유율
DB-Engines에서는 매월 DBMS 순위를 산정합니다.
자체 산정 기준이 있다고 하는데 작성일 기준 점유율을 아래 사진과 같습니다.
시장 무게 중심이 Oracle과 IBM에서 오픈 소스 DBMS로 이동하고 있는데 MySQL과 포스트그레SQL 두 오픈소스 프로젝트가 이러한 오픈소스 DBMS의 전성 시대를 주도하고 있습니다.


이 중 오픈소스 DBMS인 MySQL에 대해 알아보겠습니다.
MySQL

MySQL은 오픈 소스 관계형 데이터베이스 중 하나입니다.
다른 관계형 데이터베이스와 마찬가지로 행과 열로 구성된 테이블에 데이터를 저장할 수 있고 SQL이라고 하는 구조화된 쿼리 언어를 사용하여 대이터를 정의, 조작, 제어, 쿼리할 수 있습니다.
서로 다른 데이터 구조가 어떻게 관련되어 있는지 쉽게 파악하고 이해할 수 있고, 테이블 간의 상호작용을 기반으로 설정되는 여러 테이블 간 논리적으로 연결되어있습니다.
MySQL 설치 방법
실습을 위한 용도로 설치를 하는 것이니 community 버전을 다운로드 받겠습니다.
설치 링크 : https://dev.mysql.com/downloads/mysql/


각 운영체제에 맞는 버전을 선택해주시면 됩니다. 저는 windows 64bit 의 msi를 다운 받았습니다.


다운로드가 완료되면 설치를 진행해주는데 제품 선택에서 workbench를 선택하여 설치하게 되면 GUI 환경을 제공받을 수 있습니다. 다른 설정들은 default 값으로 진행해주시면 됩니다.

설치가 완료되면 위와 같은 경로에 설치됩니다.
로그인을 하기 위해 경로를 복사해주시고 명령 프롬프트(cmd) 에 기입해줍니다.

mysql에 접속하기 위해 mysql -u root -p 명령어를 기입하고 설치간 기입했던 비밀번호를 기입하면 위 사진과 같은 화면이 나오면 정상적으로 접속이 된 것입니다.
MySQL 사용법
SQL문을 활용하여 데이터베이스, 테이블 생성 및 수정, 삭제 등을 진행할 수 있습니다.
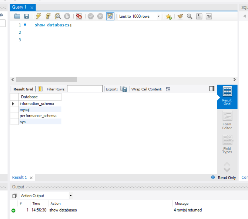
먼저 기본적으로 show databases; 명령어를 통해 생성되어 있는 데이터베이스들을 확인할 수 있습니다.

마찬가지로 GUI 환경인 Workbench에서도 확인이 가능합니다




GUI 환경에서 명령어를 기입한 후 ctrl + Enter 를 입력하면 명령어가 실행됩니다.
여러 줄일 경우에는 ctrl+shift+Enter를 통해 여러 줄을 실행시킬 수 있습니다.
MySQL - VScode 연결하기
VScode의 extension을 통해 VScode 내에서도 MySQL을 동작할 수 있습니다.
1. extenstion 설치

2. Create Connection

설치가 완료되면 좌측 하단에 아이콘에 생기는데 클릭하면 위 사진과 같은 Create Connection란을 볼 수 있습니다.
클릭해 줍니다.
3. 접속 DB 정보 기입

저는 local 컴퓨터에 MySQL이 설치되어있기 때문에 local ip 127.0.0.1을 기입하였고,
설치간 기입했던 Username, Password를 기입하고 연결합니다.

연결이 완료되면 좌측 배너에 이렇게 연결되 DB 현황을 확인할 수 있습니다.
오늘 실습간 생성했던 sesac_test 데이터베이스와 4가지 table들이 보이네요.

조작하고자 하는 테이블에서 위 사진과 같은 페이지 버튼을 클릭해주면 우측 메인 화면에 조작 화면이 나옵니다.

MySQL Workbench에서 명령어를 조작했던 것 처럼 VScode에서도 이렇게 조작을 할 수 있게 되었습니다.

간단하게 table 생성 테스트도 진행해보았는데, 잘 되는 것을 확인할 수 있었습니다.
참고자료
https://db-engines.com/en/ranking_trend
historical trend of the popularity ranking of database management systems
db-engines.com
MySQL
MySQL HeatWave is a fully managed database service for transactions, real- time analytics across data warehouses and data lakes, and machine learning services, without the complexity, latency, and cost of ETL duplication. It is available on OCI, AWS, and A
www.mysql.com
https://cloud.google.com/mysql?hl=ko
'MySQL' 카테고리의 다른 글
| [MySQL] Sequelize 사용법 (1) | 2023.11.01 |
|---|---|
| [MySQL] MySQL 로그인 오류 err_not_supported_auth_mode (0) | 2023.10.30 |